Administracija B2B servisa 
B2B servisi - Administracija B2B servisa
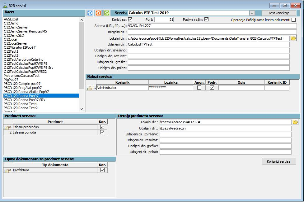
U programu Administrator, opcijom "Definisanja" --> "B2B servisi" otvara se prozor za administraciju B2B servisa, (vidi sliku)
Prozor za administraciju B2B servisa..
Podešavanja se obavljaju za svaku bazu podataka posebno, izborom baze sa leve strane prozora.
Na vrhu prozora je padajuća lista "Servis" sa B2B servisima dostupnim u toj bazi. Naziv servisa se sastoji od osnovnog naziva i verzije. Izborom servisa otvaraju se polja za podešavanja u pojedinim panelima prozora, pri čemu se polja razlikuju zavisno od tipa servisa.
Glavni panel servisa
Svi servisi su podrazumevano isključeni, čime je onemogućen pristup bilo kom servisu u bilo kom programu. Kada odlučite da koristite neki od servisa, potrebno je uključiti opciju "Koristi se" u glavnom panelu tog servisa na vrhu prozora.
Kod servisa koji koriste iste parametre za sve korisnike, u Calculusu će svi parametri biti već unapred definisani. Kod drugih servisa, provajder će vam dostaviti parametre namenjene samo za vašu firmu, pa ih morate uneti u odgovarajuća polja.
Postoji polje "Lokalni dir." (direktorijum u kojem se skladište datoteke za razmenu sa servisom). Za većinu servisa polje "Lokalni dir." je unapred popunjeno podrazumevanim direktorijumom definisanim u Calculusu, ali taj direktorijum možete izmeniti. Calculus u toku izvršavanja operacija servisa na ovaj osnovni direktorijum automatski dodaje poddirektorijum sa PIB-om firme u čijoj bazi izvršavate operacije. Na taj način se razdvajaju datoteke servisa za svaku firmu, ukoliko vodite poslovanje za više firmi u više baza podataka.
U glavnom panelu za primer pretpostavljenog servisa koji koristi FTP protokol, (vidi sliku)
Prozor za administraciju B2B servisa., pojavljuje se više polja za podešavanje FTP konekcije i udaljene direktorijume na FTP serveru koji se koriste za razmenu datoteka.
Pojedini udaljeni direktorijumi imaju sledeća značenja:
"Udaljeni dir.:" – osnovni poddirektorijum servisa (ostali poddirektorijumi se navode relativno u odnosu na njega)
"Udaljeni dir. izvršeno:" – poddirektorijum za datoteke uspešno izvršenih operacija
"Udaljeni dir. rezultat:" – poddirektorijum za datoteke međurezultata operacija
"Udaljeni dir. greške:" – poddirektorijum sa datotekama neuspešno izvršenih operacija
"Udaljeni dir. prilozi:" – poddirektorijum sa datotekama priloga koje se ugrađuju u osnovne datoteke za razmenu (npr. ako je osnovna datoteka razmene tipa XML, unutar nje se mogu ugraditi PDF datoteke sa prilozima)
I za lokalne datoteke se koriste analogni poddirektorijumi (izvršeno, rezultat, greške, prilozi), ali su fiksno definisani u Calculusu, pa ih (osim osnovnog lokalnog direktorijuma) ne možete menjati u programu za administraciju.
Kod FTP servisa, za separator direktorijuma se koristi kosa crta /, umesto uobičajene obrnute kose crte \.
Napomena
Definisani lokalni direktorijumi se pamte u bazi, pa se primenjuju na svim računarima sa kojih se pristupa toj bazi podataka. Zbog toga, ako više korisnika (računara) koristi isti servis, treba da se definišu direktorijumi na nekom deljenom mrežnom disku ili da svi računari imaju istu strukturu direktorijuma. Podrazumevani direktorijumi koje nudi Calculus uvek postoje na svim računarima sa instaliranim Calculusom, u okviru putanje PUBLICDOCUMENTS\DataTransfer.
Kod servisa koji pre izvršavanja operacija uspostavljaju konekciju (npr. FTP servisi) u gornjem desnom uglu se nudi dugme "Test konekcije" kojim možete da testirate uspešnost konekcije za unete parametre.
Korisno je znati
Uključivanjem polja za potvrdu "Operacija Pošalji samo kreira dokument" određuje se da operacija slanja dokumenata u servis samo kreira dokument na lokalnom disku (npr. XML ili PDF datoteku), ali ga ne šalje u servis. Datoteke se kreiraju u podfolderu "IzlazniRacun\Posalji\Zavrseno" unutar glavnog lokalnog direktorijuma "Lokalni dir." definisanog u glavnom panelu servisa.
Ova opcija je prvenstveno namenjena za korisnike koji izaberu informacionog posrednika za slanje faktura u sistem eFaktura Ministarstva finansija, u slučaju kada Calculus nije integrisan sa servisom tog posrednika. Calculus će tako pripremiti XML datoteke faktura na lokalnom disku, a korisnik kasnije te XML datoteke na određeni način dostavlja svom posredniku.
Opcija može da se koristi i za privremeno testiranje kreiranih datoteka, kada je iz nekih razloga potrebno proveriti detalje generisanih datoteka bez slanja u servis.
Panel "Nalozi servisa"
Da biste ostvarili komunikaciju sa nekim servisom, morate mu pristupiti preko određenog naloga kojeg vam dodeljuje provajder servisa. Neki servisi dodeljuju samo jedan nalog za vašu firmu, dok drugi omogućuju kreiranje više naloga, sa različitim ulogama i pravima.
Sa strane Calculusa, da biste počeli sa korišćenjem nekog servisa, dovoljno je da definišete jedan nalog i uključite polje "Podr." (podrazumevani nalog). Time omogućujete svim korisnicima Calculusa da koriste taj servis.
Neki servisi sa svoje strane ne zahtevaju nikakav nalog, ali u Calculusu i tada morate da definišete barem jedan nalog.
Za definisanje novog naloga potrebno je da unesete polje "Korisnik" (naziv tog naloga) i lozinku (ako postoji). Polje "Opis" je samo informativno, radi detaljnijeg opisa pojedinog naloga. Polje "Anon." određuje da je nalog anoniman (koristi se ponekad npr. kod FTP servisa). Polje "Korisnik ID" je identifikator kojeg vam dodeljuju neki provajderi servisa, pored ili umesto naziva naloga. U uputstvima za svaki konkretan servis je detaljnije objašnjeno koja polja je potrebno uneti.
Za finije podešavanje prava pristupa servisu pojedinim korisnicima Calculusa, svakom nalogu servisa možete da dodelite korisnike Calculusa kojima je dozvoljeno da ga koriste (detaljnije u poglavlju B2B servisi - korisnici).
Paneli "Predmeti servisa", "Detalji predmeta servisa" i "Tipovi dokumenata za predmet servisa"
U panelu "Predmeti servisa" prikazani su svi predmeti izabranog servisa predviđeni u Calculusu. Podrazumevano se koriste svi predviđeni predmeti, ali poljem "Kor." (koristi se) možete da isključite pojedine predmete, ako ih ne koristite u svom poslovanju.
Zavisno od tipa servisa, u panelu "Detalji predmeta servisa" mogu se za selektovani predmet dodatno podesiti pojedini poddirektorijumi. Za predmete koji nemaju definisane svoje poddirektorijume, koriste se oni definisani u glavnom panelu. Ovde može da se koristi ključna reč #OPER#, koja označava da će se na tom mestu u putanji ugraditi naziv izvršene operacije.
U panelu "Tipovi dokumenata za predmet servisa" prikazani su tipovi dokumenata Calculusa koji mogu da se koriste za selektovani predmet servisa. Pojedine tipove dokumenata možete isključiti poljem "Kor." (koristi se), zavisno od vaših poslovnih potreba.
B2B servisi - korisnici
Dugmetom "Korisnici servisa" u prozoru za administraciju možete otvoriti prozor "B2B servisi – korisnici" za fino podešavanje pristupa tekućem servisu, (vidi sliku)
B2B servisi – korisnici..
U panelu "Nalozi servisa" prikazani su definisani nalozi iz glavnog prozora. U panelu "Nalog servisa koriste" možete da unesete korisnike ili grupe korisnika kojima je dozvoljeno korišćenje selektovanog naloga. Ako neki od korisnika/grupa nije dodeljen nijednom nalogu, koristiće podrazumevani nalog. Ako nijedan nalog nije definisan kao podrazumevani, takav korisnik neće imati pristup servisu.
U donjem delu prozora možete određenim korisnicima ili grupama korisnika dozvoliti ili zabraniti pristup pojedinim predmetima servisa. Podrazumevano je svim korisnicima (ako imaju pristup nekom od naloga servisa) dozvoljen pristup svim predmetima servisa. Korisnik koji ima pristup određenom predmetu servisa ima pristup i svim operacijama nad tim predmetom servisa.
Parametri firme i komitenata
Dugmetom "Parametri firme i komitenata", (vidi sliku)
Dugme "Parametri firme i komitenata". otvara se prozor za podešavanje identifikatora firme i komitenata u komunikaciji sa servisom, (vidi sliku)
Prozor "Parametri firme i komitenata"..
Panel "Globalni parametri firme i komitenata"
U polje "ID firme u servisu" unosi se identifikator kojeg vašoj firmi, odnosno firmi u toj bazi podataka, dodeljuje provajder servisa. Koristi se samo za neke servise (npr u servisu Moj eRačun se ne koristi).
Sledeća polja su podrazumevano podešena za svaki servis, a potrebno ih je izmeniti samo u izuzetnim slučajevima.
Parovi polja "ID firme za prijavu" / "Prefiks", "ID firme u dokumentima" / "Prefiks" i "ID komitenata u dokumentima" / "Prefiks" određuju identifikator firme za prijavu u servis, identifikator firme za upisivanje u dokumente i identifikatore komitenata za upisivanje u dokumente. U primeru na slici se za sva tri identifikatora koristi PIB (firme ili komitenta) bez ikakvih prefiksa.
Trenutno se za identifikatore firme nude dve opcije "PIB" i "ID firme u servisu", a za identifikatore komitenata samo "PIB". Trenutno se za prefikse nudi samo opcija "ISO kod države (dvoslovni)", kojom se određuje da se ispred identifikatora dodaje dvoslovni ISO kod države (firme ili komitenta).
Panel "Parametri pojedinačnih komitenata"
U gornjem panelu je određen globalni identifkator svih komitenata za upisivanje u dokumente, a u ovom panelu je moguće za pojedine komitente odrediti drugačiji identifikator. U primeru na slici je za jednog komitenta podešeno da se ispred PIB-a dodaje dvoslovni ISO kod države.
Ovo se koristi npr. u servisu Moj eRačun za inostrane komitente (videti detaljnije objašnjenje u poglavlju "Moj eRačun").




